Connecting Tableau to ActivityInfo via the REST API Connector

Introduction

This tutorial demonstrates how to use the Tableau REST API Connector to link Tableau to ActivityInfo and retrieve your data for analysis.

Prerequisites

  • An ActivityInfo account with permissions for at least one database and form.
  • A personal API token generated from your ActivityInfo profile.
  • Tableau Desktop (v2023.3 or later) installed on macOS or Windows.

Step 1: Generate your ActivityInfo API Token

  • Log in to your ActivityInfo account.
  • Click your profile icon (top-right corner) and select Account settings.
  • Select API Tokens from the navigation panel and click Add.
  • Label the token (e.g., “Tableau Connector”).
  • Select the Read-only option (since Tableau only needs to retrieve data) and click Generate.
  • Copy the token immediately and store it in a secure location (such as a password manager).

Step 2: Locate your Form and Query API URL

Tableau connects to ActivityInfo at the form or subform level. To proceed, you need the specific Query API URL for your target form or subform.

  • Navigate to your ActivityInfo database.
  • Open the form or subform you wish to connect, click Export, and select Query as JSON.
  • Choose whether to query the entire form or selected columns, then click Copy URL.

Step 3: Download and install the REST API Connector

Download the JDBC REST API Connector (.jar file) from Tableau Exchange. Once downloaded, move the file to the appropriate directory for your operating system.

Windows

  • Navigate to: C:\Program Files\Tableau\Drivers
  • If the folder does not exist, create it manually.
  • Copy the .jar file into this folder.

MacOS

  • Navigate to: /Users/ /Library/Tableau/Drivers
  • If the folder does not exist, create it manually.
  • Copy the .jar file into this folder.

Step 4: Connect Tableau to ActivityInfo

  • Restart Tableau to ensure the new driver is recognized.
  • Under Connect >> To a Server, select REST API or REST API Connector by Tableau.
  • In the REST API configuration window, enter the following details:

  • REST API URL: Paste the Query API URL from Step 2.

  • Response Format: Select JSON or CSV.

  • Authentication: Select Bearer Token.

  • Password: Paste the API Token from Step 1.

  • Click Sign In.

  • Tableau will now extract the form data.
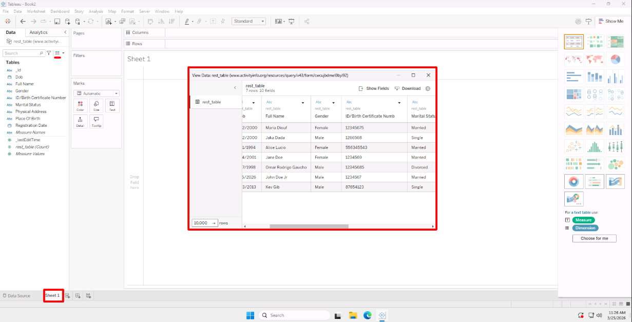
  • Click the sheet name in the bottom left corner and select the View Data icon (which looks like a small table/grid), to see your ActivityInfo form data organized in a table.
  • You can connect multiple forms, subforms and build the relationships between tables within Tableau.

Troubleshooting

Even with the correct configurations in place, connection between Tableau and ActivityInfo can fail due to authentication errors or driver issues. The table below covers some common problems you may encounter and how to resolve them.

Problem Solution
REST API missing from list in Tableau Confirm that the .jar file is in the correct drivers folder and restart Tableau.
HTTP error (401) Unable to connect to the REST API server Verify your API Token is pasted correctly in the Password field and has not been revoked in ActivityInfo.
Empty data / no rows returned Ensure that the Form ID in your query URL is correct. Try the URL directly in a browser after logging into ActivityInfo.
Connection tmeout Check your internet stability or adjust the HTTP connection timeout settings.
Subform data missing Parent form queries do not include subform records. Create a separate connection using the subform’s own Query URL.
Next item
How-to